Application module: Analysis characterized ISO/TS 10303-1475:2018-11(E)
© ISO

Cover page
Table of contents
Copyright
Foreword
Introduction
1 Scope
2 Normative references
3 Terms, definitions and abbreviated terms
    3.1 Terms and definitions
    3.2 Abbreviated terms

4 Information requirements
   4.1 Required AM ARMs
   4.2 ARM type definitions
5 Module interpreted model
   5.1 Mapping specification
   5.2 MIM EXPRESS short listing
     5.2.1 MIM type definitions

A MIM short names
B Information object registration
C ARM EXPRESS-G   EXPRESS-G
D MIM EXPRESS-G   EXPRESS-G
E Computer interpretable listings
F Change history
Bibliography
Index

Mapping tableIndex of EXPRESS-G pagesFirst pagePrevious pageNext pageLast page
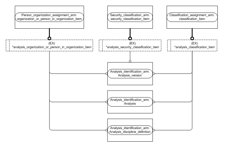
Figure C.2 — ARM entity level EXPRESS-G diagram 1 of 2 ../analysis_identification/sys/4_info_reqs.htm#analysis_identification_arm.analysis ../analysis_identification/sys/4_info_reqs.htm#analysis_identification_arm.analysis_discipline_definition ../analysis_identification/sys/4_info_reqs.htm#analysis_identification_arm.analysis_version ../person_organization/sys/4_info_reqs.htm#person_organization_arm.organization ../person_organization/sys/4_info_reqs.htm#person_organization_arm.person ../person_organization/sys/4_info_reqs.htm#person_organization_arm.person_in_organization ../approval/sys/4_info_reqs.htm#approval_arm.approval ../approval/sys/4_info_reqs.htm#approval_arm.approval_assignment ../classification_assignment/sys/4_info_reqs.htm#classification_assignment_arm.classification_assignment ../classification_assignment/sys/4_info_reqs.htm#classification_assignment_arm.classification_item ../contract/sys/4_info_reqs.htm#contract_arm.contract ../person_organization_assignment/sys/4_info_reqs.htm#person_organization_assignment_arm.organization_or_person_in_organization_item ../security_classification/sys/4_info_reqs.htm#security_classification_arm.security_classification_assignment ../security_classification/sys/4_info_reqs.htm#security_classification_arm.security_classification_item ../analysis_characterized/sys/4_info_reqs.htm#analysis_characterized_arm.analysis_classification_item ../analysis_characterized/sys/4_info_reqs.htm#analysis_characterized_arm.analysis_organization_or_person_in_organization_item ../analysis_characterized/sys/4_info_reqs.htm#analysis_characterized_arm.analysis_security_classification_item


Figure C.2 — ARM entity level EXPRESS-G diagram 1 of 2


© ISO 2018 — All rights reserved