Application module: Collection identification and version ISO/TS 10303-1396:2010-03(E)
© ISO

Cover page
Table of contents
Copyright
Foreword
Introduction
1 Scope
2 Normative references
3 Terms, definitions and abbreviations

4 Information requirements
   4.1 Required AM ARMs
   4.2 ARM type definitions
   4.3 ARM entity definitions
5 Module interpreted model
   5.1 Mapping specification
   5.2 MIM EXPRESS short listing
     5.2.1 MIM type definitions
     5.2.2 MIM entity definitions

A MIM short names
B Information object registration
C ARM EXPRESS-G   EXPRESS-G
D MIM EXPRESS-G   EXPRESS-G
E Computer interpretable listings
Bibliography
Index

Mapping tableIndex of EXPRESS-G pagesFirst pagePrevious page
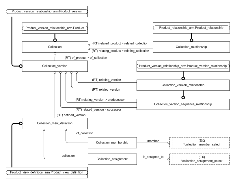
Figure C.2 — ARM entity level EXPRESS-G diagram 1 of 1 ../product_relationship/sys/4_info_reqs.htm#product_relationship_arm.product_relationship ../product_identification/sys/4_info_reqs.htm#product_identification_arm.product ../product_version/sys/4_info_reqs.htm#product_version_arm.product_version ../product_version_relationship/sys/4_info_reqs.htm#product_version_relationship_arm.product_version_relationship ../product_view_definition/sys/4_info_reqs.htm#product_view_definition_arm.product_view_definition ../collection_identification_and_version/sys/4_info_reqs.htm#collection_identification_and_version_arm.collection_assignment_select ../collection_identification_and_version/sys/4_info_reqs.htm#collection_identification_and_version_arm.collection_member_select ../collection_identification_and_version/sys/4_info_reqs.htm#collection_identification_and_version_arm.collection ../collection_identification_and_version/sys/4_info_reqs.htm#collection_identification_and_version_arm.collection_assignment ../collection_identification_and_version/sys/4_info_reqs.htm#collection_identification_and_version_arm.collection_membership ../collection_identification_and_version/sys/4_info_reqs.htm#collection_identification_and_version_arm.collection_relationship ../collection_identification_and_version/sys/4_info_reqs.htm#collection_identification_and_version_arm.collection_version ../collection_identification_and_version/sys/4_info_reqs.htm#collection_identification_and_version_arm.collection_version_relationship ../collection_identification_and_version/sys/4_info_reqs.htm#collection_identification_and_version_arm.collection_version_sequence_relationship ../collection_identification_and_version/sys/4_info_reqs.htm#collection_identification_and_version_arm.collection_view_definition


Figure C.2 — ARM entity level EXPRESS-G diagram 1 of 1


© ISO 2009 — All rights reserved