Application module: Extended task element ISO/TS 10303-1479:2010-03(E)
© ISO

Cover page
Table of contents
Copyright
Foreword
Introduction
1 Scope
2 Normative references
3 Terms, definitions and abbreviations

4 Information requirements
   4.1 Required AM ARM
   4.2 ARM entity definitions
5 Module interpreted model
   5.1 Mapping specification
   5.2 MIM EXPRESS short listing

A MIM short names
B Information object registration
C ARM EXPRESS-G   EXPRESS-G
D MIM EXPRESS-G   EXPRESS-G
E Computer interpretable listings
Bibliography
Index

Mapping tableIndex of EXPRESS-G pagesFirst pagePrevious page
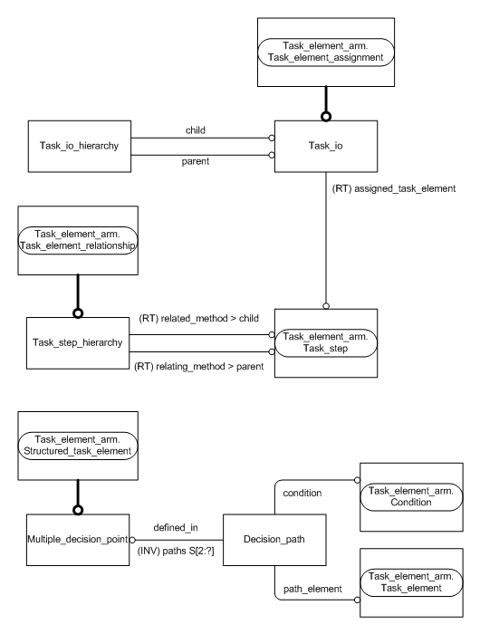
Figure C.2 — ARM entity level EXPRESS-G diagram 1 of 1 ../task_element/sys/4_info_reqs.htm#task_element_arm.structured_task_element ../condition/sys/4_info_reqs.htm#condition_arm.condition ../task_element/sys/4_info_reqs.htm#task_element_arm.task_element ../task_element/sys/4_info_reqs.htm#task_element_arm.task_element_relationship ../task_element/sys/4_info_reqs.htm#task_element_arm.task_step ../task_element/sys/4_info_reqs.htm#task_element_arm.task_element_assignment ../extended_task_element/sys/4_info_reqs.htm#extended_task_element_arm.decision_path ../extended_task_element/sys/4_info_reqs.htm#extended_task_element_arm.multiple_decision_point ../extended_task_element/sys/4_info_reqs.htm#extended_task_element_arm.task_io ../extended_task_element/sys/4_info_reqs.htm#extended_task_element_arm.task_io_hierarchy ../extended_task_element/sys/4_info_reqs.htm#extended_task_element_arm.task_step_hierarchy


Figure C.2 — ARM entity level EXPRESS-G diagram 1 of 1


© ISO 2009 — All rights reserved