Application module: Information rights ISO/TS 10303-1241:2019(E)
© ISO

Cover page
Table of contents
Copyright
Foreword
Introduction
1 Scope
2 Normative references
3 Terms, definitions and abbreviated terms
    3.1 Terms and definitions
    3.2 Abbreviated terms

4 Information requirements
   4.1 Required AM ARMs
   4.2 ARM type definitions
   4.3 ARM entity definitions
5 Module interpreted model
   5.1 Mapping specification
   5.2 MIM EXPRESS short listing
     5.2.1 MIM type definitions
     5.2.2 MIM entity definitions
     5.2.3 MIM subtype constraint definition

A MIM short names
B Information object registration
C ARM EXPRESS-G   EXPRESS-G
D MIM EXPRESS-G   EXPRESS-G
E Computer interpretable listings
F Change history
Bibliography
Index

Mapping tableIndex of EXPRESS-G pagesFirst pagePrevious page
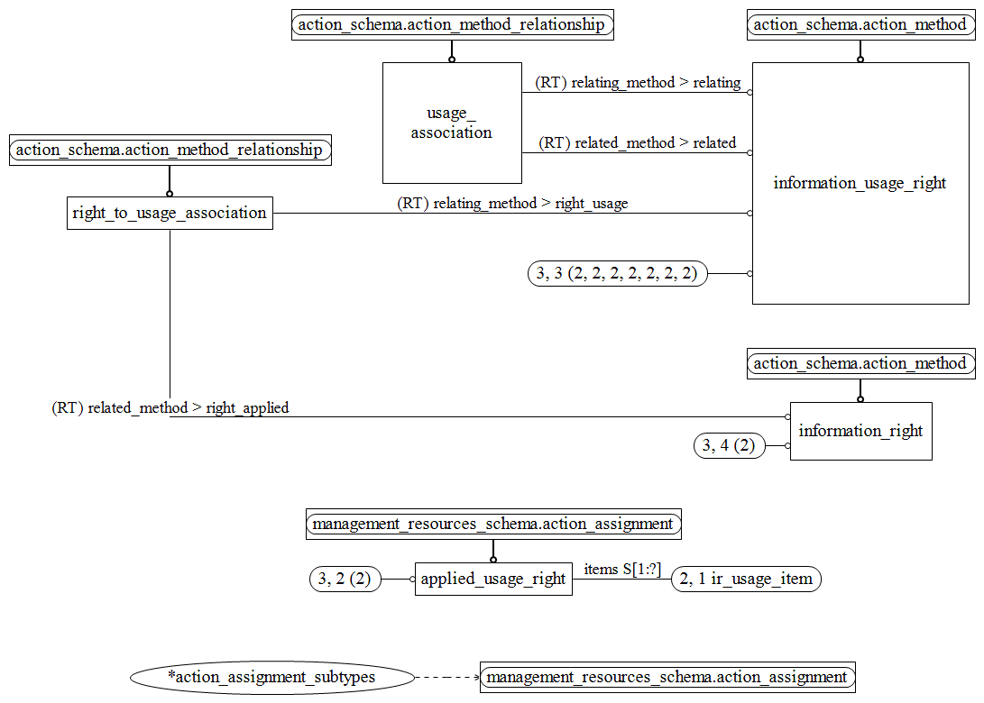
Figure D.3 — MIM entity level EXPRESS-G diagram 2 of 2 ./mimexpg2.htm ./mimexpg2.htm ./mimexpg2.htm ../../resources/management_resources_schema/management_resources_schema.htm#management_resources_schema.action_assignment ../../resources/management_resources_schema/management_resources_schema.htm#management_resources_schema.action_assignment ../../resources/action_schema/action_schema.htm#action_schema.action_method ../../resources/action_schema/action_schema.htm#action_schema.action_method_relationship ../../resources/action_schema/action_schema.htm#action_schema.action_method_relationship ../../resources/action_schema/action_schema.htm#action_schema.action_method ../information_rights/sys/5_mim.htm#information_rights_mim.information_usage_right ../information_rights/sys/5_mim.htm#information_rights_mim.applied_usage_right ../information_rights/sys/5_mim.htm#information_rights_mim.usage_association ../information_rights/sys/5_mim.htm#information_rights_mim.information_right ../information_rights/sys/5_mim.htm#information_rights_mim.right_to_usage_association ../information_rights/sys/5_mim.htm#information_rights_mim.action_assignment_subtypes


Figure D.3 — MIM entity level EXPRESS-G diagram 2 of 2


© ISO 2019 — All rights reserved