Application module: Position in organization ISO/TS 10303-1242:2004(E)
© ISO

Cover page
Table of contents
Copyright
Foreword
Introduction
1 Scope
2 Normative references
3 Terms, definitions and abbreviations

4 Information requirements
   4.1 Required AM ARMs
   4.2 ARM type definitions
   4.3 ARM entity definitions
5 Module interpreted model
   5.1 Mapping specification
   5.2 MIM EXPRESS short listing
     5.2.1 MIM type definitions
     5.2.2 MIM entity definitions

A MIM short names
B Information object registration
C ARM EXPRESS-G   EXPRESS-G
D MIM EXPRESS-G   EXPRESS-G
E Computer interpretable listings
Bibliography
Index

Mapping tableIndex of EXPRESS-G pagesFirst pagePrevious pageNext pageLast page
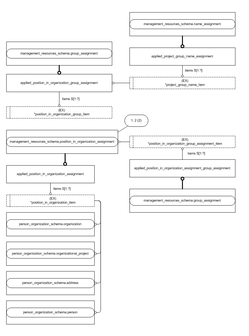
Figure D.2 — MIM entity level EXPRESS-G diagram 1 of 2 ../../resources/management_resources_schema/management_resources_schema.htm#management_resources_schema.group_assignment ../../resources/management_resources_schema/management_resources_schema.htm#management_resources_schema.group_assignment ../../resources/management_resources_schema/management_resources_schema.htm#management_resources_schema.name_assignment ../../resources/management_resources_schema/management_resources_schema.htm#management_resources_schema.position_in_organization_assignment ../../resources/person_organization_schema/person_organization_schema.htm#person_organization_schema.address ../../resources/person_organization_schema/person_organization_schema.htm#person_organization_schema.organization ../../resources/person_organization_schema/person_organization_schema.htm#person_organization_schema.organizational_project ../../resources/person_organization_schema/person_organization_schema.htm#person_organization_schema.person ../position_in_organization/sys/5_mim.htm#position_in_organization_mim.position_in_organization_group_assignment_item ../position_in_organization/sys/5_mim.htm#position_in_organization_mim.position_in_organization_group_item ../position_in_organization/sys/5_mim.htm#position_in_organization_mim.position_in_organization_item ../position_in_organization/sys/5_mim.htm#position_in_organization_mim.project_group_name_item ../position_in_organization/sys/5_mim.htm#position_in_organization_mim.applied_position_in_organization_assignment ../position_in_organization/sys/5_mim.htm#position_in_organization_mim.applied_position_in_organization_assignment_group_assignment ../position_in_organization/sys/5_mim.htm#position_in_organization_mim.applied_position_in_organization_group_assignment ../position_in_organization/sys/5_mim.htm#position_in_organization_mim.applied_project_group_name_assignment


Figure D.2 — MIM entity level EXPRESS-G diagram 1 of 2


© ISO 2004 — All rights reserved