Application module: Task specification ISO/TS 10303-1262:2010-03(E)
© ISO

Cover page
Table of contents
Copyright
Foreword
Introduction
1 Scope
2 Normative references
3 Terms, definitions and abbreviations

4 Information requirements
   4.1 Required AM ARMs
   4.2 ARM type definitions
   4.3 ARM entity definitions
   4.4 ARM subtype constraint definitions
5 Module interpreted model
   5.1 Mapping specification
   5.2 MIM EXPRESS short listing
     5.2.1 MIM type definitions
     5.2.2 MIM entity definitions
     5.2.3 MIM subtype constraint definitions

A MIM short names
B Information object registration
C ARM EXPRESS-G   EXPRESS-G
D MIM EXPRESS-G   EXPRESS-G
E Computer interpretable listings
Bibliography
Index

Mapping tableIndex of EXPRESS-G pagesFirst pagePrevious pageNext pageLast page
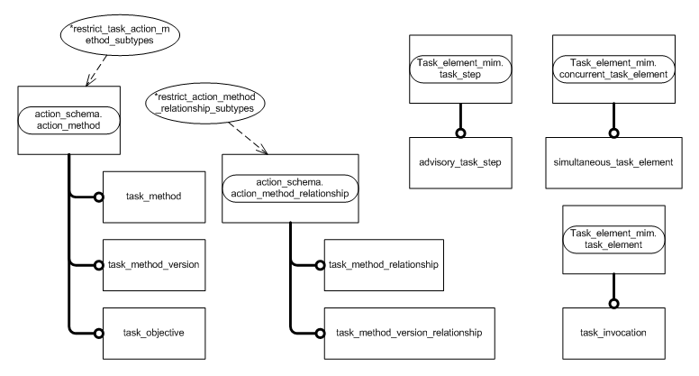
Figure D.2 — MIM entity level EXPRESS-G diagram 1 of 2 ../../resources/action_schema/action_schema.htm#action_schema.action_method_relationship ../../resources/action_schema/action_schema.htm#action_schema.action_method ../../resources/state_observed_schema/state_observed_schema.htm#state_observed_schema.ascribable_state ../../resources/state_observed_schema/state_observed_schema.htm#state_observed_schema.ascribable_state_relationship ../../resources/state_observed_schema/state_observed_schema.htm#state_observed_schema.state_observed_assignment ../../resources/state_observed_schema/state_observed_schema.htm#state_observed_schema.state_observed_relationship ../../resources/state_observed_schema/state_observed_schema.htm#state_observed_schema.state_observed_role ../state_observed/sys/5_mim.htm#state_observed_mim.state_observed_of_item ../task_element/sys/5_mim.htm#task_element_mim.concurrent_task_element ../task_element/sys/5_mim.htm#task_element_mim.task_element ../task_element/sys/5_mim.htm#task_element_mim.task_step ../task_specification/sys/5_mim.htm#task_specification_mim.advisory_task_step ../task_specification/sys/5_mim.htm#task_specification_mim.simultaneous_task_element ../task_specification/sys/5_mim.htm#task_specification_mim.task_invocation ../task_specification/sys/5_mim.htm#task_specification_mim.task_method ../task_specification/sys/5_mim.htm#task_specification_mim.task_method_relationship ../task_specification/sys/5_mim.htm#task_specification_mim.task_method_version ../task_specification/sys/5_mim.htm#task_specification_mim.task_method_version_relationship ../task_specification/sys/5_mim.htm#task_specification_mim.task_objective ../task_specification/sys/5_mim.htm#task_specification_mim.restrict_action_method_relationship_subtypes ../task_specification/sys/5_mim.htm#task_specification_mim.restrict_task_action_method_subtypes


Figure D.2 — MIM entity level EXPRESS-G diagram 1 of 2


© ISO 2009 — All rights reserved